Published April 13, 2014
| Version
v1
Text
Open
MIABIS2.0-RD
Creators
Description
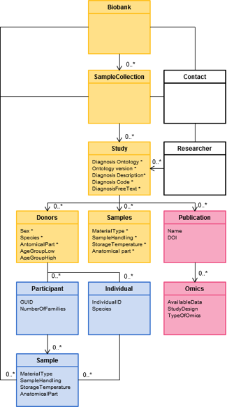
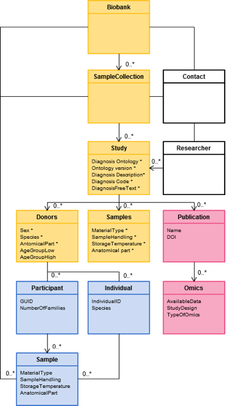
ERD and class model for implementing MIABIS 2.0 in RD-Connect
Files
ClassModel.png
Files
(189.1 kB)
| Name | Size | Download all |
|---|---|---|
|
Checksum: md5:5f190b73cb596ee893a479564314ef59
PID: http://hdl.handle.net/11304/90ca12ea-84d1-4536-b973-a863d88893fc |
57.8 kB | Preview Download |
|
Checksum: md5:55a90af6810f99e5ad529b6c47e053b7
PID: http://hdl.handle.net/11304/71184fb7-052e-49bf-aaf8-55976a46976d |
131.2 kB | Preview Download |
Additional details
Identifiers
- Other
- 67
- Other
- http://hdl.handle.net/11304/f2dbce05-01e9-40df-8536-bdbded5052ed
- B2SHARE Legacy Record ID
- 7e4087df4d834339bb73969e7a66d10b
- B2SHARE Legacy Record ID
- b0c531c62b8a425cbc7a2dd0a66ef2ff